圆形进度条
概述
圆形进度条是一种通过环形或圆弧的填充程度来直观展示完成比例或进度状态的可视化图表。它以圆形的方式展示当前值与目标值的比例关系,相比线性进度条具有更强的视觉吸引力和信息聚焦效果。
适用场景
圆形进度条主要用于展示单一指标的完成进度或达成比例,特别适合需要突出显示完成状态的场景。
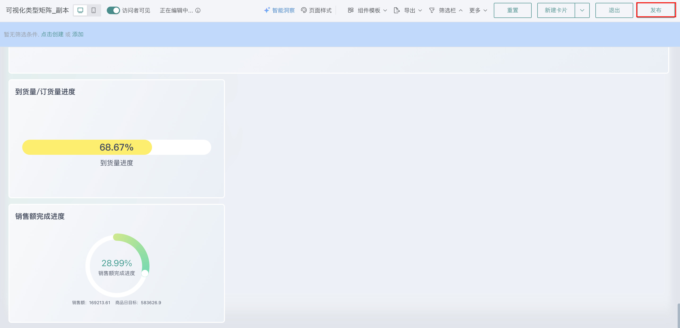
例如:销售目标完成率展示。如图所示:

图表特点
优点:
- 视觉聚焦:圆形布局能够快速吸引用户注意力,突出关键指标
- 直观易懂:环形填充程度直观反映完成比例,无需额外解释
- 空间高效:在有限空间内展示完整的进度信息,适合仪表盘多个指标并排展示
缺点:
- 数据精度:不适合需要精确展示百分比差异的场景
- 多指标对比:单个圆形进度条不便于多指标直接对比
- 数值读取:相比线性进度条,精确读取具体数值稍显困难
使用指导
创建仪表板
详细步骤可参考新建仪表板。
创建图表
-
点击仪表板首页右上角「编辑」按钮,进入仪表板编辑页面。

-
点击「新建卡片 > 可视化图表」,弹出「选择数据集」页面。

-
选择需要进行图表分析的数据集后点击「确定」。

-
若需要切换分析数据集,可点击页面左上角「切换数据集」按钮。

-
在「可视化」区域中选择「圆形进度条」,将左侧「数据集」区域的「销售额」和「商品日目标」拖至「绘制」区域的「数值」。

-
点击标题右侧编辑按钮,为图表命名。
说明可点击右侧 AI 小图标,通过 AI 自动生成符合内容的标题,如何使用详见智能命名助手。

美化图表
设置颜色
在「图表属性」区域的「颜色设置」中,根据需求和偏好可以选择单色/分段/渐变。

设置角度和大小
在「图表属性」区域的「角度和大小」中,可以选择是否「显示刻度」以及「宽幅显示」。

设置数据标签
在「图表属性」区域的「数据标签」中,可以修改主、次指标的精度、文本、位置、名称等。

其余操作
发布图表
-
点击右上角「保存并退出」,完成图表创建。

-
点击右上角「发布」,将仪表板发布上线。

效果查看
PC端

移动端
说明
移动端图表需要切换至移动端布局单独添加卡片,详细操作可参考:移动端布局。
