短信服务
概述
短信服务仅用于登录动态校验,如需要可在BI里配置短信服务。
操作步骤
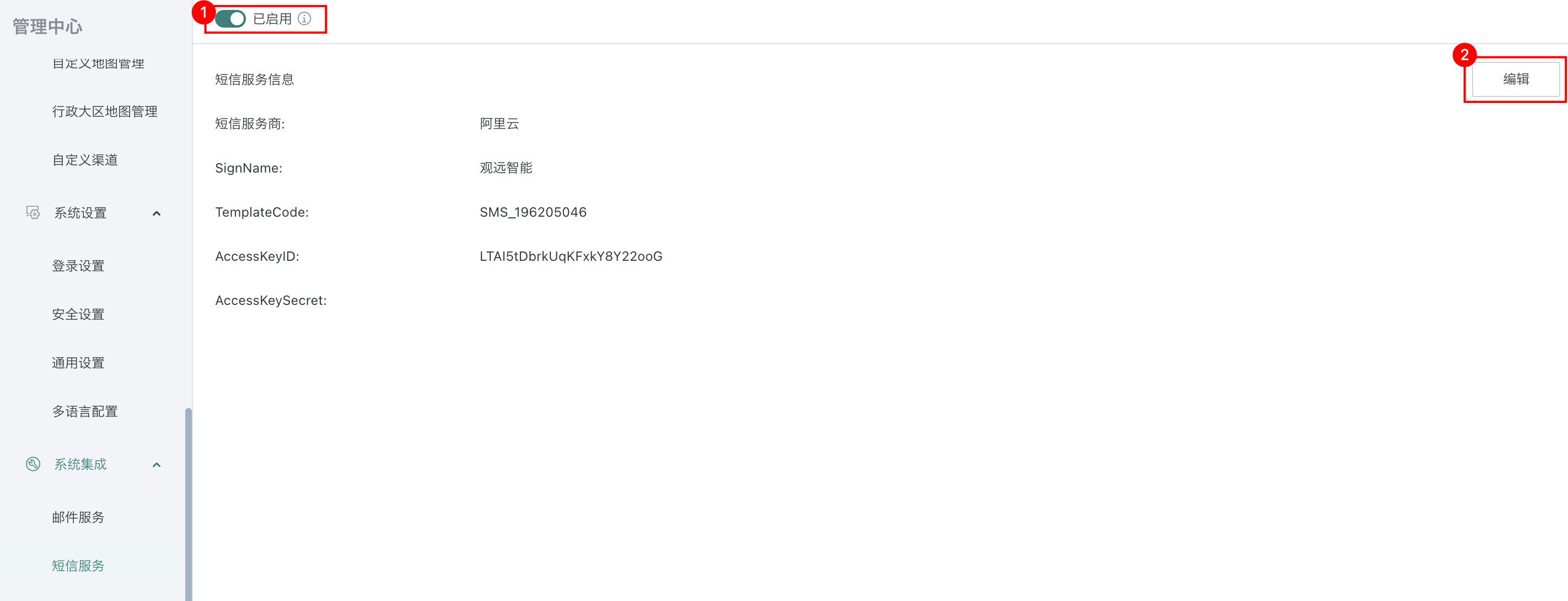
- 在「管理中心 > 系统集成 > 短信服务」页面,打开「短信服务」开关,点击「编辑」。

- 选择「短信服务商」后填写相关信息,启用登录验证(即支持 多因素MFA 双因子验证)。短信服务商包括腾讯云和阿里云。
-
阿里云

| 序号 | 功能项 | 说明 |
|---|---|---|
| 1 | SignName | 短信签名,是发送短信时显示的 「发件人名称」,需要在阿里云控制台提前申请并审核通过。 |
| 2 | TemplateCode | 短信模板 ID,对应你在阿里云创建的短信内容模板(比如验证码模板、通知模板),每个模板有唯一的 ID。 |
| 3 | AccessKeyID、AccessKeySecret | 阿里云账号的 API 密钥,是调用短信接口的身份凭证(需要妥善保管,不能泄露)。 |
| 4 | 测试手机 | 用于填写测试号码,点击 「获取验证码」可以验证配置是否正确。 |
-
腾讯云

| 序号 | 功能项 | 说明 |
|---|---|---|
| 1 | Sign | 短信签名,是发送短信时显示的 「发件人标识」,需在腾讯云控制台申请并通过审核。 |
| 2 | TemplateId | 短信模板 ID,对应你在腾讯云创建的短信内容模板(比如验证码、通知类模板),每个模板有唯一 ID。 |
| 3 | SDK AppID | 腾讯云短信服务的应用 ID,是调用短信接口的基础标识,需在腾讯云短信控制台创建应用后获取。 |
| 4 | SecretId、SecretKey | 腾讯云账号的 API 密钥对,是调用短信接口的身份凭证(需妥善保管,避免泄露)。 |
| 5 | 测试手机 | 用于填写测试号码,点击 「获取验证码」可以验证配置是否正确。 |
- 配置完成后点击「保存」。