企业设置
1. 企业设置概述
企业设置,是指管理员对企业统一标识、相关页面、水印和服务等方面的设置功能。企业设置的功能点,具体包括企业概览、企业页面设置、水印设置、邮件服务和短信服务等。
2. 企业设置具体操作
功能入口:管理中心 > 企业设置

2.1 企业页面设置
选择企业设置中的企业页面设置。
企业默认登录页
企业默认登录页,是指用户登录平台后看到的第一个页面。
点击右上角编辑默认页面,桌面端可选择仪表板和桌面应用中的页面设置成登录后默认的页面。
移动端可选择同桌面端,也可以自定义选择已有页面。点击“保存”完成编辑。
.png)
默认登录页优先级调整
默认页面说明:
(1)按照优先级顺序依次展示,如果高优先级的默认页面为空(未设置),则顺次展示下一优先级设置的默认页面。
(2)企业默认页面和用户组默认页面只有管理员有权设置,设置入口始终展示(用户组默认页面的设置入口在用户组详情页)。
(3)个人默认页面每个用户可自己设置,设置入口在个人设置页(点击头像-账号设置)。满足以下任一条件时,单个用户可看到个人默认页面的设置入口:
-
默认页面优先级里,个人默认页面的优先级为最高。
-
默认页面优先级里,个人默认页面优先级不是最高,但是比它高优先级的默认页面为空(未设置)。
.png)
企业页面列表
企业页面列表,是指在仪表板页面的置顶目录列表,是公司整体员工皆可查看的固定展示模块。
.png)
在管理中心界面,选择左列表的“企业页面设置”,可以将已有的页面添加为企业页面。
点击企业页面列表右侧的“添加页面”,选择已有的页面,点击“添加”按钮,将页面添加为企业页面。
添加为企业页面后,该页面顺序在普通页面之前,且顺序用户无法调整,只有管理员有权限调整。
.png)
2.2 水印设置
设置水印时,需要填写水印类型和水印内容,还可选择是否显示当前时间,以及调整水印的不透明度。
当选择用户属性水印时,可以选择用户基础属性(用户IP地址),则每个用户终端看到的水印均不相同,可以有效防止信息外泄,方便追踪。
.png)
在使用过程中,有时需要单独对某个模块隐藏水印,其它模块则保留水印,因此观远平台设置免水印白名单功能,可以随意控制各个模块是否显示水印,而不是统一开关。用户可以通过打开Feature开关对白名单进行设置;
-
开启白名单功能后,支持添加用户、用户组;
-
白名单中的用户、用户组在数据大屏的查看、投屏场景下,无水印;
-
水印白名单作为涉及数据安全的功能,操作会被记入审计日志。


2.3 邮件服务
在管理中心界面,选择左列表的“邮件服务设置”,您所需要配置的信息包括:
-
发件人电子邮箱地址
-
发送邮件的SMTP服务器地址
-
SMTP服务器端口(默认为25)
-
邮箱登录账号
-
登录账号的密码
-
收件人列表

为保证邮箱配置的准确性,您也可以在填完发件人信息后点击“测试配置”给自己的测试邮箱发一封邮件。若发送成功,则配置无误。
2.4 短信服务
点击设置,选择短信服务商,包括腾讯云和阿里云,分别填写相关信息,启用登录验证(即支持 多因素MFA 双因子验证)。

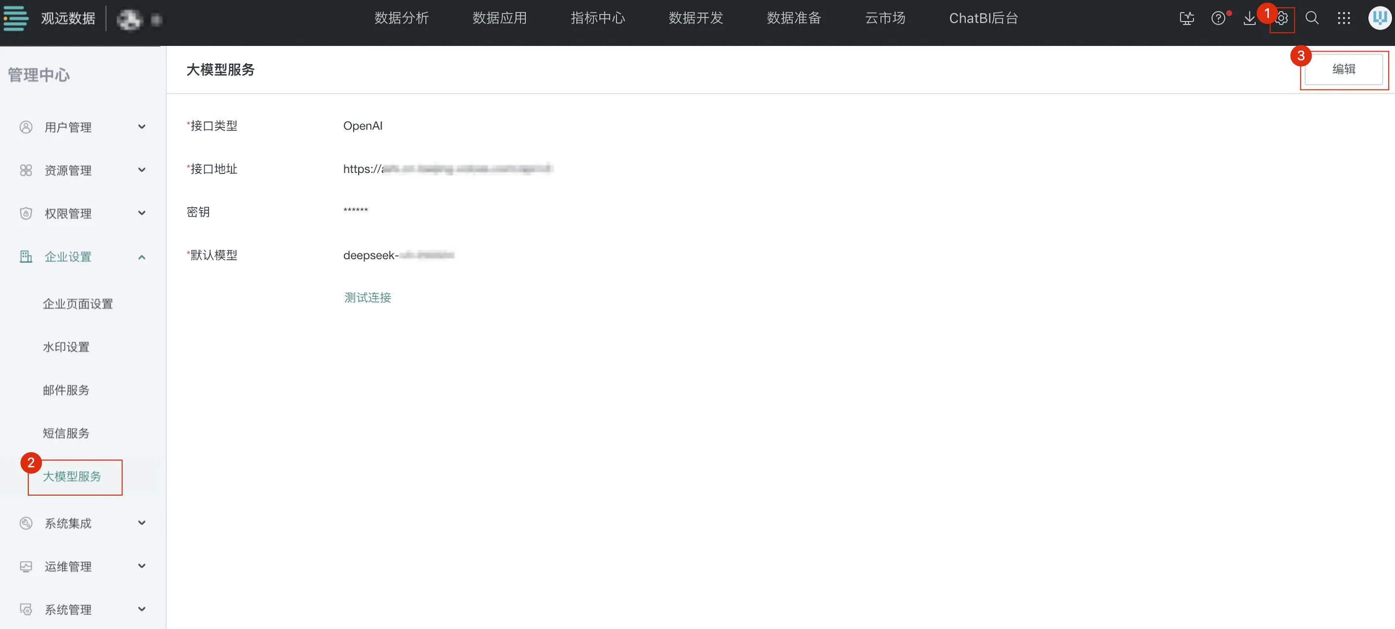
2.5 大模型服务
观远数据 BI 平台基于大模型构建了智能化服务,通过仪表板智能洞察实现数据的深度分析与可视化解读,同时借助AI助手提供自然语言交互支持,为用户带来高效、精准的数据分析和智能问答体验。
在启用这些智能化服务前,需先完成与大模型的连接配置,以确保服务稳定可用。
- 在「管理中心 > 企业设置 > 大模型服务」页面,点击「编辑」去配置大模型相关信息。

>说明:测试连接成功后才可进行保存。

| 配置项 | 类型名称 | |
|---|---|---|
| 接口类型 | Open AI | Azure Open AI |
| 接口地址 | https://api.deepseek.com/v1 | https://{资源名}.openai.azure.com |
| 密钥 | 非必填,用于身份验证与授权的密钥,需输入正确的 token 才能正常使用 | |
| 默认模型 | 必填 | 必填 |
| API版本 | 无需填写 | 必填 |
- 连接成功,点击保存后,大模型服务配置完成,可以正常使用智能化服务。
- 后续若智能化服务使用异常,可在「管理中心 > 系统集成 > 大模型服务」页面点击「测试连接」确认大模型服务连接是否正常。若测试连接不通过,可再次点击「编辑」对配置信息进行修改。

